Catálogos de auxiliares

software softmant, catalogos auxiliaresLos catálogos auxiliares son utilizados por el sistema para evitar la sobre escritura de algunos conceptos comunes dentro del sistema, como por ejemplo clasificaciones de tareas de mantenimiento, tipos de fallas, especialidades de mantenimiento, cuentas consolidadoras y muchos más. Estos catálogos por lo general son registrados en línea al momento de registrar algún dato en el sistema, es bastante practico ya que se evita el salir de un módulo para registrar algún otro campo.

 
 

Pantallas del Grupo de Catálogos

SoftMant, Catálogo de Empleados

SoftMant, Catálogo de Empleados

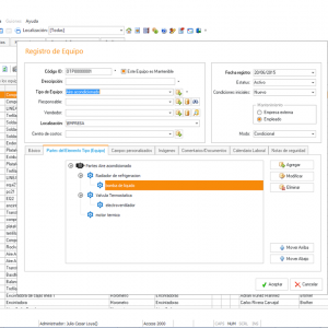
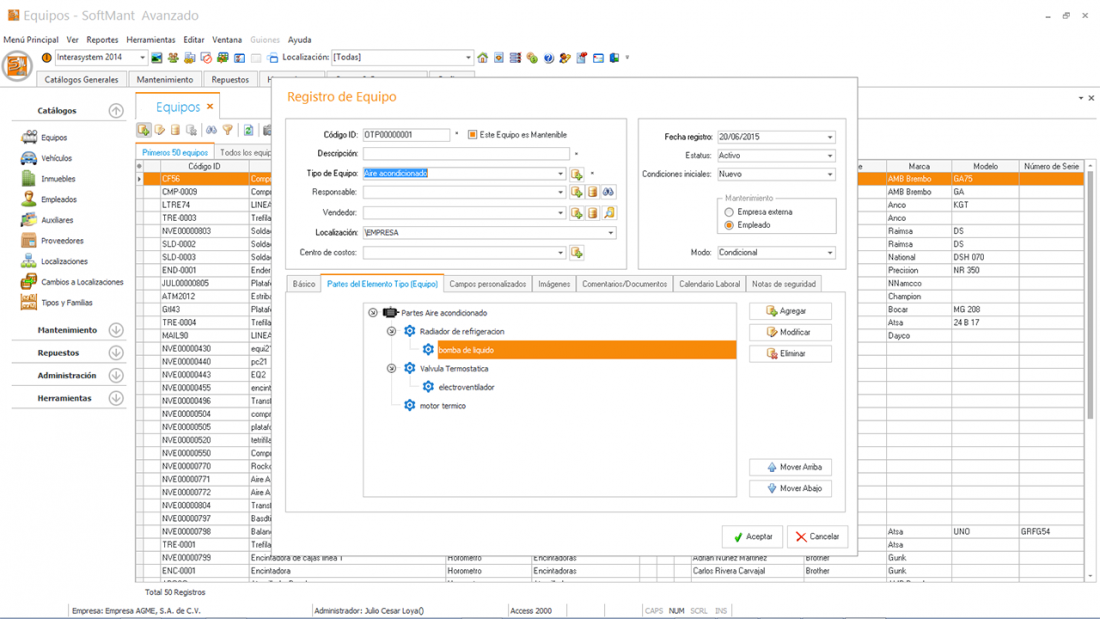
SoftMant, Catálogo de Equipos

SoftMant, Catálogo de Equipos

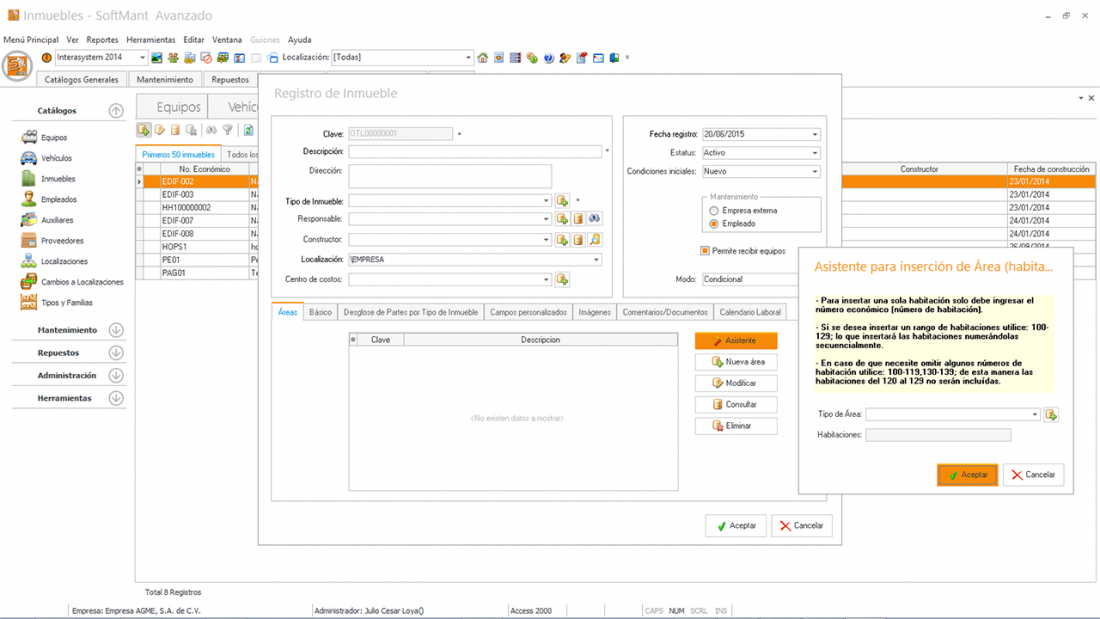
SoftMant, Catálogo de Inmuebles

SoftMant, Catálogo de Inmuebles

SoftMant, Catálogo de Proveedores

SoftMant, Catálogo de Proveedores

SoftMant, Catálogo de Vehiculos

SoftMant, Catálogo de Vehiculos

SoftMant, Arbol Localizaciones

SoftMant, Arbol Localizaciones

SoftMant, Asignación de Almacén a Localización

SoftMant, Asignación de Almacén a Localización

SoftMant, Localización de equipos gráfico

SoftMant, Localización de equipos gráfico

SoftMant, Bitácora de movimientos de equipo

SoftMant, Bitácora de movimientos de equipo

Quien esta en Línea

Hay 121 invitados y ningún miembro en línea